
Cinematic Environment
Rock King
Rock King
Rock King is a short VR immersive experience putting players in the center of one of the most pivotal moments of “The Inventors Son.”
Players will experience awe as they try to ease the gargantuan kings anxiety’s about his vexing dreams.
What is it?
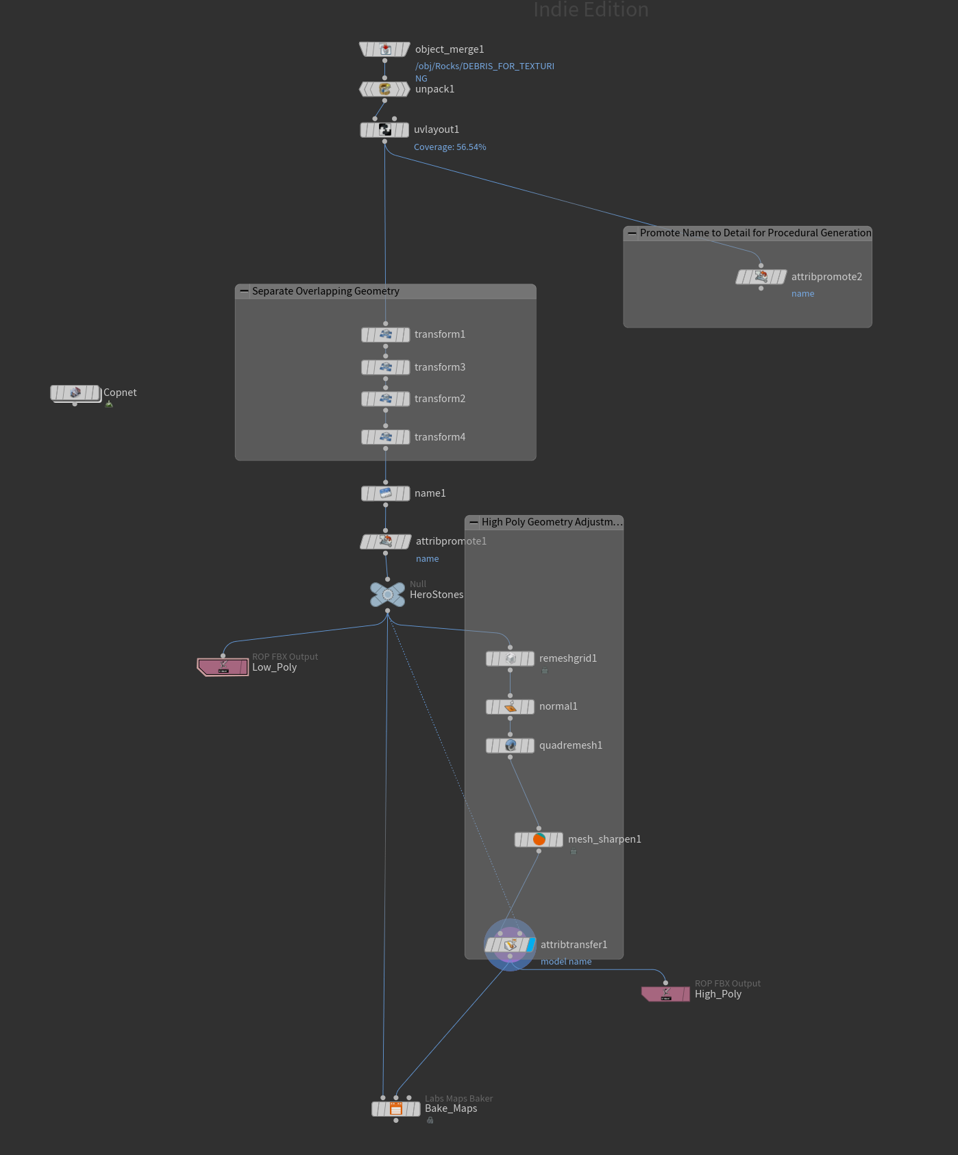
Debris Anim Node Setup
File paths are driven by geo’s detail attribute so once it’s baked the Copnet will immediately apply the maps
Real Time VFX
Test Simulation built in Houdini and Rendered in Unreal. The Large stone is a VAT and the smaller stones are a Niagara particle system using points and attributes from Houdini.
Next Steps:
Adding floating emissive pattern
Smoke sprites or sim
floating emissive sprites
Hou I did it
The Larger Stones were blocked out using fracturing and ZGo to do some refinement. The smaller stones were generated using a procedural setup to quickly get 4 types of stone.
I built a COP’s setup to quickly apply generated curvature thickness and AO to a procedural texture setup.
The Large stone is just a simple transform with a Exploded View node.
The smaller stones are scattered on a circle mesh with density and scale driven by the distance along the geometry. Then random noise is applied with ray to keep them from dropping beneath the ground plane. After that it’s just tweaking the noise and transforming the planes!
Sculpting
Worn down from centuries on the throne, the noble king sits decaying onto his throne waiting for his son to be ready to take up the mantle.
These are the two base sculpts I created when exploring the kings personality and stature.
Next Steps:
I’ll be doing some explorations on muscle like rock structures. Possibly building a tool in houdini to quickly rough in some shapes.
Rock King
Layout
Above the kings throne are the scultpures of the three gods. The one who created minerals, the one who taught them to manipulate the materials to create, and the one who taught them how to defend the precious minerals and their people.
This is a layout pass for the environment primarily done in unreal. The Rock king stand-in was a semi-successful conversion using CC4, but it killed a lot of the king’s detail so I will do a manual retopo if it get to that point.
Next Steps:
Throne and Mystic Stones
Finalize King
Architecture
Foliage